1.Visual Studio Code 설치하기
https://code.visualstudio.com/
Visual Studio Code - Code Editing. Redefined
Visual Studio Code is a code editor redefined and optimized for building and debugging modern web and cloud applications. Visual Studio Code is free and available on your favorite platform - Linux, macOS, and Windows.
code.visualstudio.com
2. 자바 설치하기
https://eating-coding.tistory.com/70
자바 설치 방법, JDK 설치, 환경 변수 설정
https://www.oracle.com/java/technologies/downloads/ Download the Latest Java LTS Free Subscribe to Java SE and get the most comprehensive Java support available, with 24/7 global access to the experts. www.oracle.com 위의 링크를 클릭해서 들어갑
eating-coding.tistory.com
3. VSC 실행후에 [ Ctrl + Shift + X ] 를 하고 나서 java 검색 Extension Pack for Java 설치

4. [ Ctrl + Shift + P ] 를 누르고 java: create java Project... 선택

5. No build tools 선택

6. 프로젝트를 생성하려는 폴더 지정

7. 프로젝트 이름 생성

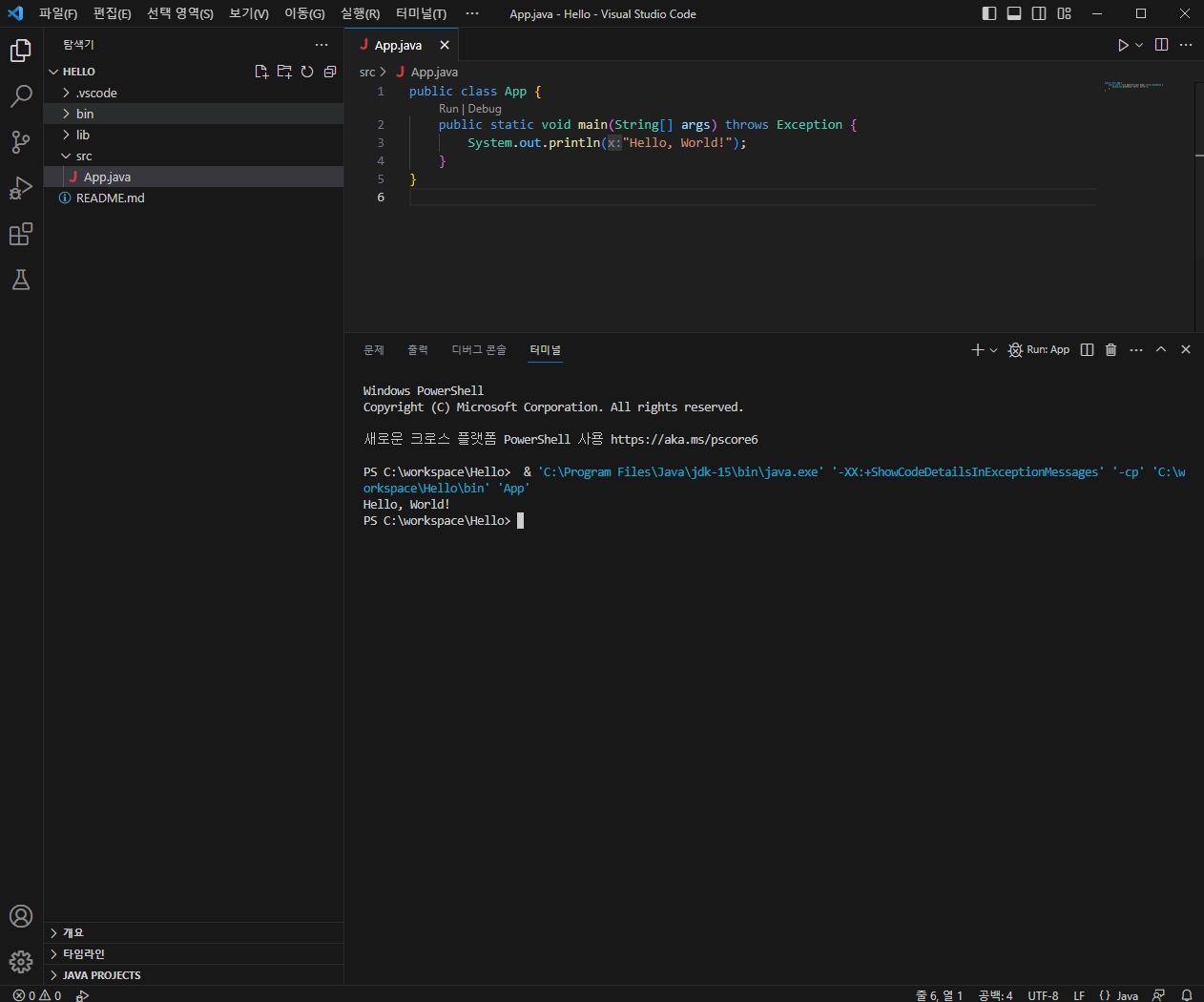
8. 프로젝트 생성후에 만들어진 샘플 코드 App.java 실행 [ Ctrl + 5 ]
아래처럼 터미널에 Hello, World! 가 출력되었다면 테스트 완료

'New Programming > VSC' 카테고리의 다른 글
| Visual Studio Code / 단축키 설정 변경 (0) | 2023.06.29 |
|---|---|
| Visual Studio Code / 글꼴 변경 (0) | 2023.06.28 |
| Visual Studio Code / 한글로 언어 변경하는 방법 (0) | 2023.06.28 |